✨ 随机碎片 / 资讯文档 / 网站工具 / GitHub 项目 / Bing 壁纸
https://labs.iximiuz.com/challenges
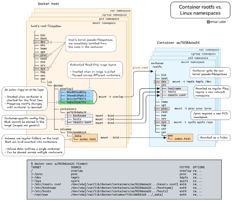
iximiuz Labs 推出的在线实操题目,每道题都配有互动检测、清晰图解和理论参考,可以看作 DevOps 领域的 LeetCode。
● 利用 Linux 命名空间,在不改动容器的前提下,访问应用内部调试接口。
● 在多个 Docker 容器间共享 PID、IPC 和网络命名空间,掌握 Kubernetes Pod 架构和容器调试的核心技术。
● 容器生命周期管理:创建、启动、暂停、恢复、停止及删除,全面理解容器操作流程。
● 使用 cgroup freezer 机制暂停与恢复 Linux 进程,实战资源管理。
● 通过 UNIX 信号控制容器化应用行为,触发内存使用报告。
● 自动重启失败应用,提高容器稳定性。
● 清理无用 Docker 卷,释放磁盘空间,优化资源使用。
● 理解命名卷与匿名卷的区别,避免数据库容器升级时数据丢失。
● 利用卷实现数据持久化,支持应用容器平滑升级。
#DevOps #Linux #K8s #Docker #Network #GitHub #URL
中央网信办就《网络安全标识管理办法》征求意见至12月6日,拟对消费类网联摄像头实施标识评级。
基础级(1星):满足国标基本安全要求,如不存在弱口令或通用默认口令、建立漏洞管理机制并动态修复漏洞、保持软件更新等;
增强级(2星):网络安全能力达到国内先进水平;
领先级(3星):网络安全能力达到国际先进水平,同时还应通过渗透性测试方法,检测抵御高级别网络攻击的能力。
备案机构为中国电子技术标准化研究院。
1、2星结果可以厂商自评。3星结果需由第三方机构渗透测试后作出。
(中央网信办)
基础级(1星):满足国标基本安全要求,如不存在弱口令或通用默认口令、建立漏洞管理机制并动态修复漏洞、保持软件更新等;
增强级(2星):网络安全能力达到国内先进水平;
领先级(3星):网络安全能力达到国际先进水平,同时还应通过渗透性测试方法,检测抵御高级别网络攻击的能力。
备案机构为中国电子技术标准化研究院。
1、2星结果可以厂商自评。3星结果需由第三方机构渗透测试后作出。
(中央网信办)
一觉醒来发生了什么 11 月 22 日
2025 年 11 月 22 日
🌍 资讯快读
1、储蓄国债(电子式)纳入个人养老金产品范围
https://www.jiemian.com/article/13667587.html
2、OpenAI 宣布与富士康达成合作
https://www.jiemian.com/article/13663661.html
3、全球贸易进入“自动驾驶”时代!阿里国际站推出 AI Mode
https://www.pingwest.com/w/309263
4、小鹏第 100 万台下线暨首批 X9 超级增程车主交付,开启“一车双能”新纪元
https://www.pingwest.com/w/309261
👬 即刻镇小报
1、作为一贯看好美团的人,我感觉美团这次,可能真的危险了
https://m.okjike.com/originalPosts/69203dd8e89d61e89b849142
2、2005 年,我在青岛工作,那一年发生了反日大游行
https://m.okjike.com/originalPosts/691f22801ed9b53c780e8da7
3、霜叶红于二月花
https://m.okjike.com/originalPosts/691f027d3ea7571a78660fbf
4、你是在通过「学习」来逃避「创造」吗
https://m.okjike.com/originalPosts/691e58a27af39d0575f5056d
今日即刻镇小报内容来自 @于冬琪 @小马宋 @宿海. @李继刚 ,感谢以上即友的创作与分享。
2025 年 11 月 22 日
🌍 资讯快读
1、储蓄国债(电子式)纳入个人养老金产品范围
https://www.jiemian.com/article/13667587.html
2、OpenAI 宣布与富士康达成合作
https://www.jiemian.com/article/13663661.html
3、全球贸易进入“自动驾驶”时代!阿里国际站推出 AI Mode
https://www.pingwest.com/w/309263
4、小鹏第 100 万台下线暨首批 X9 超级增程车主交付,开启“一车双能”新纪元
https://www.pingwest.com/w/309261
👬 即刻镇小报
1、作为一贯看好美团的人,我感觉美团这次,可能真的危险了
https://m.okjike.com/originalPosts/69203dd8e89d61e89b849142
2、2005 年,我在青岛工作,那一年发生了反日大游行
https://m.okjike.com/originalPosts/691f22801ed9b53c780e8da7
3、霜叶红于二月花
https://m.okjike.com/originalPosts/691f027d3ea7571a78660fbf
4、你是在通过「学习」来逃避「创造」吗
https://m.okjike.com/originalPosts/691e58a27af39d0575f5056d
今日即刻镇小报内容来自 @于冬琪 @小马宋 @宿海. @李继刚 ,感谢以上即友的创作与分享。
日本首相高市早苗 21 日表示,此前与习近平确认的全面推进“战略互惠关系”并构筑“建设性、稳定的关系”这一日中关系大方向没有改变。
有关其涉台言论,她表示,“何种事态属于‘存立危机事态’,将由政府根据实际发生的事态的具体情况,综合所有信息作出判断。这样的说明,自‘和平安全法制’成立时的安倍首相以来,政府已多次重申。我本人也一再作出同样的答辩,政府的立场是一贯的。”
中国外交部发言人毛宁当天表示,日方若真心想发展中日战略互惠关系,构建契合新时代要求的建设性、稳定的中日关系,就应该恪守中日四个政治文件精神和所作政治承诺,立即收回错误言论,切实把对华承诺体现在实际行动上。
此外,原定于 11 至 12 月在中国各地举行的日本艺人或体育选手等参与的多项活动,近日相继宣布取消或延期。
(NHK,共同社,外交部)
有关其涉台言论,她表示,“何种事态属于‘存立危机事态’,将由政府根据实际发生的事态的具体情况,综合所有信息作出判断。这样的说明,自‘和平安全法制’成立时的安倍首相以来,政府已多次重申。我本人也一再作出同样的答辩,政府的立场是一贯的。”
中国外交部发言人毛宁当天表示,日方若真心想发展中日战略互惠关系,构建契合新时代要求的建设性、稳定的中日关系,就应该恪守中日四个政治文件精神和所作政治承诺,立即收回错误言论,切实把对华承诺体现在实际行动上。
此外,原定于 11 至 12 月在中国各地举行的日本艺人或体育选手等参与的多项活动,近日相继宣布取消或延期。
(NHK,共同社,外交部)
UU 远程 Mac 被控功能正式上线
https://uuyc.163.com/blog/mac-20251121.html
就是国产软件病,非要手机号注册很恶心
https://uuyc.163.com/blog/mac-20251121.html
除自建 RustDesk 外的选择,目前还不错
就是国产软件病,非要手机号注册很恶心
Android URL 链接清理 APP
● Tarnhelm
https://github.com/lz233/Tarnhelm
清理和优化分享链接,支持诸如 京东 /B 站 / 小红书 / 知乎 /YouTube/𝕏 等平台的分享链接,可自选导入需要的规则,也可自定义规则。
● URLCheck
https://github.com/TrianguloY/URLCheck
URLCheck 以浏览器形式来处理 URL 链接,可移除追踪、关联链接和不必要元素等
#Tool #GitHub #Android
● Tarnhelm
https://github.com/lz233/Tarnhelm
清理和优化分享链接,支持诸如 京东 /B 站 / 小红书 / 知乎 /YouTube/𝕏 等平台的分享链接,可自选导入需要的规则,也可自定义规则。
● URLCheck
https://github.com/TrianguloY/URLCheck
URLCheck 以浏览器形式来处理 URL 链接,可移除追踪、关联链接和不必要元素等
#Tool #GitHub #Android
UPDATE: CONFIRMED. Google added AirDrop compatibility to Quick Share all on its own!
I have updated my article 👆with Google's OFFICIAL statement!
I have updated my article 👆with Google's OFFICIAL statement!
一觉醒来发生了什么 11 月 21 日
2025 年 11 月 21 日
🌍 资讯快读
1、涉及上下班途中、居家工作等,这些情形可认定工伤
https://www.jiemian.com/article/13661105.html
2、小米汽车第 50 万辆整车正式下线
https://www.jiemian.com/article/13659909.html
3、网红酸奶 Blueglass 关联公司成被执行人
https://www.jiemian.com/article/13659651.html
4、“微信最终将搭载一款 AI 智能体”
https://www.pingwest.com/a/309209
👬 即刻镇小报
1、所谓「打开」一个人,并不是一个能力或者技巧,也不是一种用力
https://m.okjike.com/originalPosts/691e960a7af39d0575fabd25
2、黄仁勋最新演讲:给员工打分排名毫无意义
https://m.okjike.com/originalPosts/691e957a00c0686ab52aecd0
3、我最近看过感触最深的一场演讲
https://m.okjike.com/originalPosts/691dd4b31ed9b53c78f2245d
4、我推荐任何处在职业迷茫期的人都去做小红书
https://m.okjike.com/originalPosts/691c65c4a347b4c6a29c1099
今日即刻镇小报内容来自 @孟岩 @广屿 Ocean @西里森森 @HandsoMeng ,感谢以上即友的创作与分享。
2025 年 11 月 21 日
🌍 资讯快读
1、涉及上下班途中、居家工作等,这些情形可认定工伤
https://www.jiemian.com/article/13661105.html
2、小米汽车第 50 万辆整车正式下线
https://www.jiemian.com/article/13659909.html
3、网红酸奶 Blueglass 关联公司成被执行人
https://www.jiemian.com/article/13659651.html
4、“微信最终将搭载一款 AI 智能体”
https://www.pingwest.com/a/309209
👬 即刻镇小报
1、所谓「打开」一个人,并不是一个能力或者技巧,也不是一种用力
https://m.okjike.com/originalPosts/691e960a7af39d0575fabd25
2、黄仁勋最新演讲:给员工打分排名毫无意义
https://m.okjike.com/originalPosts/691e957a00c0686ab52aecd0
3、我最近看过感触最深的一场演讲
https://m.okjike.com/originalPosts/691dd4b31ed9b53c78f2245d
4、我推荐任何处在职业迷茫期的人都去做小红书
https://m.okjike.com/originalPosts/691c65c4a347b4c6a29c1099
今日即刻镇小报内容来自 @孟岩 @广屿 Ocean @西里森森 @HandsoMeng ,感谢以上即友的创作与分享。
带着“你好”的问候
罗伯特 · 摩西州立公园的港海豹, 长岛, 纽约, 美国 (© Vicki Jauron, Babylon and Beyond Photography/Getty Images)
4K | 1080P
42座大城市首套房平均按揭利率,在去年10月刺激政策出台后,便长期停留在在3.05%左右。8月京沪放松郊区限购,新房二手房价格环比跌幅也扩大。
(彭博社)