✨ 随机碎片 / 资讯文档 / 网站工具 / GitHub 项目 / Bing 壁纸
Zipline - 开源自托管文件上传分享工具
https://github.com/diced/zipline
一个类似 ShareX 的开源文件上传分享工具。
● 文件上传、文件夹管理、标签系统
● URL 缩短和嵌入功能
● Discord 和 HTTP Webhooks 支持
● OAuth2、双因素认证、密钥认证、密码保护
● 图像压缩和视频缩略图处理
#Tool #GitHub #Docker
https://github.com/diced/zipline
一个类似 ShareX 的开源文件上传分享工具。
● 文件上传、文件夹管理、标签系统
● URL 缩短和嵌入功能
● Discord 和 HTTP Webhooks 支持
● OAuth2、双因素认证、密钥认证、密码保护
● 图像压缩和视频缩略图处理
#Tool #GitHub #Docker
百度网盘客户端 VNC 版 Docker 镜像 | NAS 容器
https://hub.docker.com/r/johngong/baidunetdisk
https://github.com/gshang2017/docker
#Docker #NAS #HomeLab #GitHub
可以不开会员,24 小时挂着慢慢下载 🤡
https://hub.docker.com/r/johngong/baidunetdisk
https://github.com/gshang2017/docker
#Docker #NAS #HomeLab #GitHub
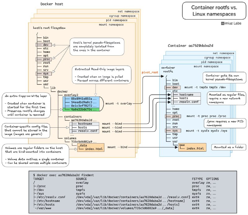
https://labs.iximiuz.com/challenges
iximiuz Labs 推出的在线实操题目,每道题都配有互动检测、清晰图解和理论参考,可以看作 DevOps 领域的 LeetCode。
● 利用 Linux 命名空间,在不改动容器的前提下,访问应用内部调试接口。
● 在多个 Docker 容器间共享 PID、IPC 和网络命名空间,掌握 Kubernetes Pod 架构和容器调试的核心技术。
● 容器生命周期管理:创建、启动、暂停、恢复、停止及删除,全面理解容器操作流程。
● 使用 cgroup freezer 机制暂停与恢复 Linux 进程,实战资源管理。
● 通过 UNIX 信号控制容器化应用行为,触发内存使用报告。
● 自动重启失败应用,提高容器稳定性。
● 清理无用 Docker 卷,释放磁盘空间,优化资源使用。
● 理解命名卷与匿名卷的区别,避免数据库容器升级时数据丢失。
● 利用卷实现数据持久化,支持应用容器平滑升级。
#DevOps #Linux #K8s #Docker #Network #GitHub #URL
PVE 内 LXC 运行 docker 的用户暂时不要更新 containerd.io_2.1.5-1
如果已经升级后 docker 无法启动
可以使用
或者修改
参考: Docker inside LXC (net.ipv4.ip_unprivileged_port_start error)
CVE-2025-52881: fd reopening causes issues with AppArmor profiles
#PVE #Docker
https://www.v2ex.com/t/1172536
如果已经升级后 docker 无法启动
可以使用
apt install -y --allow-downgrades containerd.io=1.7.28-1~debian.13~trixie 进行降级或者修改
/etc/pve/lxc 文件夹内配置文件,添加一行 lxc.apparmor.profile: unconfined 即可(有安全风险)参考: Docker inside LXC (net.ipv4.ip_unprivileged_port_start error)
CVE-2025-52881: fd reopening causes issues with AppArmor profiles
#PVE #Docker
https://www.v2ex.com/t/1172536
WeChat Selkies- 基于 Selkies 的 Linux 网页版微信 / QQ
https://github.com/nickrunning/wechat-selkies
基于 Docker 的微信 / QQ Linux 客户端,使用 Selkies WebRTC 技术提供浏览器访问支持。
项目将官方微信 / QQ Linux 客户端封装在 Docker 容器中,通过 Selkies 技术实现在浏览器中直接使用微信 / QQ,无需在本地安装微信 / QQ 客户端。适用于服务器部署、远程办公等场景。
● 🌐 浏览器访问:通过 Web 浏览器直接使用微信,无需本地安装
● 🐳 Docker 化部署:简单的容器化部署,环境隔离
● 🔒 数据持久化:支持配置和聊天记录持久化存储
● 🎨 中文支持:完整的中文字体和本地化支持,支持本地中文输入法
● 🖼️ 图片复制:支持通过侧边栏面板开启图片复制
● 📁 文件传输:支持通过侧边栏面板进行文件传输
● 🖥️ AMD64 和 ARM64 架构支持:兼容主流 CPU 架构
● 🔧 硬件加速:可选的 GPU 硬件加速支持
● 🪟 窗口切换器:左上角增加切换悬浮窗,方便切换到后台窗口,为后续添加其它功能做基础
● 🤖 自动启动:可配置自动启动微信和 QQ 客户端(可选)
#WeChat #Tool #Docker #HomeLab #GitHub
https://github.com/nickrunning/wechat-selkies
基于 Docker 的微信 / QQ Linux 客户端,使用 Selkies WebRTC 技术提供浏览器访问支持。
项目将官方微信 / QQ Linux 客户端封装在 Docker 容器中,通过 Selkies 技术实现在浏览器中直接使用微信 / QQ,无需在本地安装微信 / QQ 客户端。适用于服务器部署、远程办公等场景。
● 🌐 浏览器访问:通过 Web 浏览器直接使用微信,无需本地安装
● 🐳 Docker 化部署:简单的容器化部署,环境隔离
● 🔒 数据持久化:支持配置和聊天记录持久化存储
● 🎨 中文支持:完整的中文字体和本地化支持,支持本地中文输入法
● 🖼️ 图片复制:支持通过侧边栏面板开启图片复制
● 📁 文件传输:支持通过侧边栏面板进行文件传输
● 🖥️ AMD64 和 ARM64 架构支持:兼容主流 CPU 架构
● 🔧 硬件加速:可选的 GPU 硬件加速支持
● 🪟 窗口切换器:左上角增加切换悬浮窗,方便切换到后台窗口,为后续添加其它功能做基础
● 🤖 自动启动:可配置自动启动微信和 QQ 客户端(可选)
#WeChat #Tool #Docker #HomeLab #GitHub
Atlas - 基础设施可视化 / 监控,网络扫描
https://github.com/karam-ajaj/atlas
Atlas 是一个全栈容器化工具,用于扫描、分析和可视化网络基础设施。
● 扫描运行在主机上的 Docker 容器,提取 IP 地址、MAC 地址、开放端口、网络名称和操作系统类型等信息
● 扫描本地和邻近主机,检测可访问设备,并获取操作系统指纹、MAC 地址和开放端口
● 提供交互式 HTML 仪表板,实时可视化网络数据
#Network #Tool #Docker #GitHub
https://github.com/karam-ajaj/atlas
Atlas 是一个全栈容器化工具,用于扫描、分析和可视化网络基础设施。
● 扫描运行在主机上的 Docker 容器,提取 IP 地址、MAC 地址、开放端口、网络名称和操作系统类型等信息
● 扫描本地和邻近主机,检测可访问设备,并获取操作系统指纹、MAC 地址和开放端口
● 提供交互式 HTML 仪表板,实时可视化网络数据
#Network #Tool #Docker #GitHub
/dev/push - 开源 PaaS 系统(UI 高仿 Vercel),git push 自动部署应用
https://github.com/hunvreus/devpush
devpush 是一个开源且可自托管的 PaaS 系统,UI 像素级复刻了 Vercel,具有零停机更新、实时日志、团队管理和可自定义的环境与域名等功能。
宣称可作为 Vercel、Render、Netlify 等的替代品。
目前看来配置不够灵活, 和之前类似的 PaaS 开源项目还有些差距:
• Dokploy • Dokku • Coolify • CapRover
● 基于 Git 的部署:从 GitHub 推送即可部署,实现零停机滚动更新和即时回滚。
● 多语言支持:支持 Python、Node.js、PHP 等任何可以在 Docker 上运行的语言。
● 环境管理:支持多个环境,可以将分支映射到不同环境,并提供加密的环境变量。
● 实时监控:提供实时和可搜索的构建和运行时日志。
● 团队协作:基于角色的访问控制,支持团队邀请和权限管理。
● 自定义域名:支持自定义域名和自动 Let's Encrypt SSL 证书。
● 自托管和开源:可以在您自己的服务器上运行,采用 MIT 许可证。
https://news.ycombinator.com/item?id=45501279
#DevOps #Tool #Docker #GitHub #HomeLab
https://github.com/hunvreus/devpush
devpush 是一个开源且可自托管的 PaaS 系统,UI 像素级复刻了 Vercel,具有零停机更新、实时日志、团队管理和可自定义的环境与域名等功能。
宣称可作为 Vercel、Render、Netlify 等的替代品。
目前看来配置不够灵活, 和之前类似的 PaaS 开源项目还有些差距:
• Dokploy • Dokku • Coolify • CapRover
● 基于 Git 的部署:从 GitHub 推送即可部署,实现零停机滚动更新和即时回滚。
● 多语言支持:支持 Python、Node.js、PHP 等任何可以在 Docker 上运行的语言。
● 环境管理:支持多个环境,可以将分支映射到不同环境,并提供加密的环境变量。
● 实时监控:提供实时和可搜索的构建和运行时日志。
● 团队协作:基于角色的访问控制,支持团队邀请和权限管理。
● 自定义域名:支持自定义域名和自动 Let's Encrypt SSL 证书。
● 自托管和开源:可以在您自己的服务器上运行,采用 MIT 许可证。
https://news.ycombinator.com/item?id=45501279
#DevOps #Tool #Docker #GitHub #HomeLab
WinBoat - 在 Linux 上运行 Windows 应用
https://github.com/TibixDev/winboat
目前处于 Beta 阶段,适合有一定调试能力的用户探索,
WinBoat 是一个在 Linux 上运行 Windows 应用程序的工具。
使用容器化的方式在 Linux 上运行 Windows 虚拟机,并通过 FreeRDP 和 Windows 的 RemoteApp 协议将应用程序集成到 Linux 桌面环境中。
● 界面优雅:简洁直观,Windows 应用无缝融入 Linux 桌面环境
● 自动安装:通过图形界面选择配置,自动完成 Windows 镜像与应用部署,无需复杂命令
● 兼容广泛:几乎所有 Windows 应用均可运行,支持单应用窗口与完整 Windows 桌面自由切换
● 文件系统共享:Linux 主目录自动挂载到 Windows 虚拟机,实现文件无障碍互通
● 实用扩展:智能卡透传、资源监控等功能持续迭代,提升使用效率和安全性
● 运行需求:KVM 虚拟化、Docker Compose v2、FreeRDP 3.x 等现代容器与远程协议支持
#Linux #Windows #Tool #Docker #GitHub
----------------------
https://github.com/winapps-org/winapps
https://github.com/TibixDev/winboat
目前处于 Beta 阶段,适合有一定调试能力的用户探索,
WinBoat 是一个在 Linux 上运行 Windows 应用程序的工具。
使用容器化的方式在 Linux 上运行 Windows 虚拟机,并通过 FreeRDP 和 Windows 的 RemoteApp 协议将应用程序集成到 Linux 桌面环境中。
● 界面优雅:简洁直观,Windows 应用无缝融入 Linux 桌面环境
● 自动安装:通过图形界面选择配置,自动完成 Windows 镜像与应用部署,无需复杂命令
● 兼容广泛:几乎所有 Windows 应用均可运行,支持单应用窗口与完整 Windows 桌面自由切换
● 文件系统共享:Linux 主目录自动挂载到 Windows 虚拟机,实现文件无障碍互通
● 实用扩展:智能卡透传、资源监控等功能持续迭代,提升使用效率和安全性
● 运行需求:KVM 虚拟化、Docker Compose v2、FreeRDP 3.x 等现代容器与远程协议支持
#Linux #Windows #Tool #Docker #GitHub
----------------------
https://github.com/winapps-org/winapps
KSpeeder - Docker 镜像加速
多镜像并发下载,动态负载均衡,断点续传支持,Docker 镜像代理服务
https://kspeeder.com/
#Docker #URL
同类:https://1ms.run/
多镜像并发下载,动态负载均衡,断点续传支持,Docker 镜像代理服务
https://kspeeder.com/
#Docker #URL
同类:https://1ms.run/
Docker MCP Gateway - Docker 容器 MCP Server 管理与网关
https://github.com/docker/mcp-gateway
一个用于管理和部署 Model Context Protocol (MCP) Server 的 Docker CLI 插件。
它提供了一个统一的接口,使 AI 模型能够安全地访问和交互各种服务、数据库和 API。
● 基于容器的 MCP Server :以 Docker 容器的方式运行 MCP Server,实现隔离运行和高效部署。
● Server 管理:列出、检查和调用来自多个服务器的 MCP 工具、资源和提示。
● 密钥管理:通过 Docker Desktop 安全地处理 API 密钥和凭据。
● OAuth 集成:内置 OAuth 流程,用于服务身份验证。
● 服务器目录:管理和配置多个 MCP 目录。
● 动态发现:自动发现运行服务器的工具、提示和资源。
● 监控:内置日志记录和调用跟踪功能。
#MCP #Docker #AI #Tool #GitHub
https://github.com/docker/mcp-gateway
一个用于管理和部署 Model Context Protocol (MCP) Server 的 Docker CLI 插件。
它提供了一个统一的接口,使 AI 模型能够安全地访问和交互各种服务、数据库和 API。
● 基于容器的 MCP Server :以 Docker 容器的方式运行 MCP Server,实现隔离运行和高效部署。
● Server 管理:列出、检查和调用来自多个服务器的 MCP 工具、资源和提示。
● 密钥管理:通过 Docker Desktop 安全地处理 API 密钥和凭据。
● OAuth 集成:内置 OAuth 流程,用于服务身份验证。
● 服务器目录:管理和配置多个 MCP 目录。
● 动态发现:自动发现运行服务器的工具、提示和资源。
● 监控:内置日志记录和调用跟踪功能。
#MCP #Docker #AI #Tool #GitHub
在 Android 设备上原生运行 Docker 容器,不使用虚拟机或 chroot
一些旗舰机的配置已经很高了,来跑个 ARM 容器也不错,适合折腾党
https://gist.github.com/FreddieOliveira/efe850df7ff3951cb62d74bd770dce27
一篇在安卓设备上运行 Docker 的教程。
内容包括从 Android 设备的 Root 权限获取,到内核编译和配置,再到 Docker 的安装与运行。
此外,教程中还讨论了运行容器时可能遇到的网络访问、共享卷、图形界面支持等问题,并提供了相关解决方案。
#Docker #Android #Doc
一些旗舰机的配置已经很高了,来跑个 ARM 容器也不错,适合折腾党
https://gist.github.com/FreddieOliveira/efe850df7ff3951cb62d74bd770dce27
一篇在安卓设备上运行 Docker 的教程。
内容包括从 Android 设备的 Root 权限获取,到内核编译和配置,再到 Docker 的安装与运行。
此外,教程中还讨论了运行容器时可能遇到的网络访问、共享卷、图形界面支持等问题,并提供了相关解决方案。
#Docker #Android #Doc
Cloudflare-Accel - 基于 Cloudflare Workers 的 GitHub 和 Docker 加速服务
https://github.com/fscarmen2/Cloudflare-Accel
挺方便的,就一个 worker.js 单文件
一个基于 Cloudflare Workers 或 Cloudflare Pages 的反向代理服务,旨在加速 GitHub 文件下载和 Docker 镜像拉取。
通过 Cloudflare 的全球边缘网络,提供更快、更稳定的下载体验。
项目提供直观的网页界面,支持将 GitHub 文件链接和 Docker 镜像地址转换为加速链接或命令,并自动复制到剪贴板。
#Cloudflare #Network #Docker #GitHub
https://github.com/fscarmen2/Cloudflare-Accel
挺方便的,就一个 worker.js 单文件
一个基于 Cloudflare Workers 或 Cloudflare Pages 的反向代理服务,旨在加速 GitHub 文件下载和 Docker 镜像拉取。
通过 Cloudflare 的全球边缘网络,提供更快、更稳定的下载体验。
项目提供直观的网页界面,支持将 GitHub 文件链接和 Docker 镜像地址转换为加速链接或命令,并自动复制到剪贴板。
#Cloudflare #Network #Docker #GitHub
Docker-Android - 容器化 Android 应用开发与测试解决方案
https://github.com/budtmo/docker-android
Docker-Android 是一个基于 Docker 的 Android 开发和测试解决方案。
可用于 Android 应用程序的开发、测试(包括原生、Web 和混合应用程序)以及其他相关场景。
● 提供多种 Android 设备模拟器,如三星 Galaxy S6、LG Nexus 4、HTC Nexus One 等
● 支持 VNC 远程访问,可以在 Web 界面查看模拟器内部情况
● 支持日志共享功能,可以通过 Web 界面访问所有日志
● 可以从容器外部通过 adb 连接控制模拟器
● 与其他云服务(如 Genymotion Cloud)集成
● 可用于构建 Android 项目
● 支持使用 Appium、Espresso 等测试框架运行单元测试和 UI 测试
#Android #Docker #GitHub
https://github.com/budtmo/docker-android
Docker-Android 是一个基于 Docker 的 Android 开发和测试解决方案。
可用于 Android 应用程序的开发、测试(包括原生、Web 和混合应用程序)以及其他相关场景。
● 提供多种 Android 设备模拟器,如三星 Galaxy S6、LG Nexus 4、HTC Nexus One 等
● 支持 VNC 远程访问,可以在 Web 界面查看模拟器内部情况
● 支持日志共享功能,可以通过 Web 界面访问所有日志
● 可以从容器外部通过 adb 连接控制模拟器
● 与其他云服务(如 Genymotion Cloud)集成
● 可用于构建 Android 项目
● 支持使用 Appium、Espresso 等测试框架运行单元测试和 UI 测试
#Android #Docker #GitHub
CheckCle - 开源自托管监控平台
https://github.com/operacle/checkcle
CheckCle 是一个开源、可自托管的监控平台,专为全栈系统、应用程序和基础设施提供无缝的实时监控。
为开发者、系统管理员和 DevOps 团队提供跨越其整个技术环境(无论是服务器、应用还是服务)的深入洞察和可操作数据,从而实现对系统性能的可视化和控制。
● 全面在线状态(online)监控: 支持监控 HTTP、DNS、Ping 及任何基于 TCP 的 API 服务,并追踪详细的在线时间、响应时间和性能问题。
● 分布式检查: 可从不同地理区域进行监控,以获得更全面的可用性视图。
● 基础设施与服务器监控: 通过单行脚本安装代理,即可监控 Linux (Debian, Ubuntu, CentOS 等) 和 Windows 服务器的核心指标(如 CPU、内存、磁盘使用率、网络活动等)。
● SSL 与域名监控: 自动跟踪 SSL 证书和域名的有效性、颁发者、到期日和状态。
● 事件管理与历史记录: 提供事件跟踪、历史记录(正常 / 中断 / 警告 / 暂停),并支持设置计划性维护窗口。
● 公开状态页面: 可为您的服务创建公开的状态页面,向用户展示运营状态。
● 多渠道告警通知: 集成了电子邮件、Telegram、Discord 和 Slack 等多种通知渠道。
● 灵活的部署与管理: 支持通过 Docker 一键安装,并提供用户管理、数据保留策略、多语言界面以及明暗主题等后台设置。
#DevOps #Docker #Tool #Monitor #GitHub #Golang
https://github.com/operacle/checkcle
CheckCle 是一个开源、可自托管的监控平台,专为全栈系统、应用程序和基础设施提供无缝的实时监控。
为开发者、系统管理员和 DevOps 团队提供跨越其整个技术环境(无论是服务器、应用还是服务)的深入洞察和可操作数据,从而实现对系统性能的可视化和控制。
● 全面在线状态(online)监控: 支持监控 HTTP、DNS、Ping 及任何基于 TCP 的 API 服务,并追踪详细的在线时间、响应时间和性能问题。
● 分布式检查: 可从不同地理区域进行监控,以获得更全面的可用性视图。
● 基础设施与服务器监控: 通过单行脚本安装代理,即可监控 Linux (Debian, Ubuntu, CentOS 等) 和 Windows 服务器的核心指标(如 CPU、内存、磁盘使用率、网络活动等)。
● SSL 与域名监控: 自动跟踪 SSL 证书和域名的有效性、颁发者、到期日和状态。
● 事件管理与历史记录: 提供事件跟踪、历史记录(正常 / 中断 / 警告 / 暂停),并支持设置计划性维护窗口。
● 公开状态页面: 可为您的服务创建公开的状态页面,向用户展示运营状态。
● 多渠道告警通知: 集成了电子邮件、Telegram、Discord 和 Slack 等多种通知渠道。
● 灵活的部署与管理: 支持通过 Docker 一键安装,并提供用户管理、数据保留策略、多语言界面以及明暗主题等后台设置。
#DevOps #Docker #Tool #Monitor #GitHub #Golang
Uncloud - 轻量级容器编排工具
https://github.com/psviderski/uncloud
https://uncloud.run/
Uncloud 是一个轻量级的集群和容器编排工具,可让您跨云 VM 和裸机部署和管理 Web 应用程序,同时最大限度地减少集群管理开销。
它创建了一个安全的 WireGuard 网状网络,提供自动服务发现、负载均衡、HTTPS 入口和简单的 CLI 命令来管理您的应用程序。
与传统的编排器不同,Uncloud 没有中央控制平面和法定人数,每台机器都保持集群状态的同步副本,即使某些机器离线,集群操作也能保持正常。
● 可部署在任何地方:将云 VM、专用服务器和裸机组合成统一的计算环境,无论位置或提供商如何。
● Docker Compose:使用熟悉的 Docker Compose 格式定义服务和卷,无需学习新的专有 DSL。
● 零停机部署:在不中断服务的情况下进行滚动更新,即将推出自动回滚功能。
● 服务发现:内置 DNS 服务器解析服务名称到容器 IP。
● 持久存储:使用跨机器管理的 Docker 卷运行有状态服务。
● 零配置私有网络:自动 WireGuard 网状网络,具有对等发现和 NAT 穿越功能。
#DevOps #Tool #GitHub #K8s #Docker #HomeLab
https://github.com/psviderski/uncloud
https://uncloud.run/
Uncloud 是一个轻量级的集群和容器编排工具,可让您跨云 VM 和裸机部署和管理 Web 应用程序,同时最大限度地减少集群管理开销。
它创建了一个安全的 WireGuard 网状网络,提供自动服务发现、负载均衡、HTTPS 入口和简单的 CLI 命令来管理您的应用程序。
与传统的编排器不同,Uncloud 没有中央控制平面和法定人数,每台机器都保持集群状态的同步副本,即使某些机器离线,集群操作也能保持正常。
● 可部署在任何地方:将云 VM、专用服务器和裸机组合成统一的计算环境,无论位置或提供商如何。
● Docker Compose:使用熟悉的 Docker Compose 格式定义服务和卷,无需学习新的专有 DSL。
● 零停机部署:在不中断服务的情况下进行滚动更新,即将推出自动回滚功能。
● 服务发现:内置 DNS 服务器解析服务名称到容器 IP。
● 持久存储:使用跨机器管理的 Docker 卷运行有状态服务。
● 零配置私有网络:自动 WireGuard 网状网络,具有对等发现和 NAT 穿越功能。
#DevOps #Tool #GitHub #K8s #Docker #HomeLab
BuildKit 支持多平台构建、缓存优化和多种输出格式,适用于 Kubernetes 环境的 CI/CD 场景。
https://github.com/moby/buildkit
#DevOps #K8s #Docker
https://github.com/moby/buildkit
#DevOps #K8s #Docker
Unregistry - 无需外部镜像仓库,直接将本地 Docker 镜像推送到远程服务器
https://github.com/psviderski/unregistry
Unregistry 是一个轻量级的容器镜像仓库,可以直接从 Docker 守护进程的存储中存储和提供镜像。
包含了
● 可以直接将 Docker 镜像从本地推送到远程服务器,无需使用外部镜像仓库
● 仅传输缺失的镜像层,效率提升 90%
● 基于 SSH 传输,无需额外配置和暴露端口
● 支持多平台镜像推送,满足多样化部署需求
#Docker #Tool #DevOps #GitHub #HomeLab #Golang
https://github.com/psviderski/unregistry
Unregistry 是一个轻量级的容器镜像仓库,可以直接从 Docker 守护进程的存储中存储和提供镜像。
包含了
docker pussh 命令(额外的 's' 用于 SSH),可以通过 SSH 直接将镜像推送到远程 Docker 服务器。● 可以直接将 Docker 镜像从本地推送到远程服务器,无需使用外部镜像仓库
● 仅传输缺失的镜像层,效率提升 90%
● 基于 SSH 传输,无需额外配置和暴露端口
● 支持多平台镜像推送,满足多样化部署需求
#Docker #Tool #DevOps #GitHub #HomeLab #Golang