Skip to main content

OKHK 👀

Thinking ❤️
  1. Saber-Translator - AI 漫画 / 图像翻译与编辑工具

    https://github.com/MashiroSaber03/Saber-Translator

    Saber-Translator 是一款专业的 AI 漫画 / 图像翻译与编辑工具,提供一站式的翻译解决方案。智能检测漫画中的对话气泡,精准识别日文文本,并快速翻译成流畅自然的中文。

    ● 多格式文件处理:支持常见图像格式和 PDF 漫画文件,提供便捷拖拽上传
    ● 智能文本检测与编辑:自训练 YOLOv5 模型自动检测对话气泡,支持手动标注、调整和删除
    ● 多引擎 OCR 支持:MangaOCR(日文优化)、PaddleOCR、百度 OCR、AI 视觉 OCR 等多种选择
    ● 丰富翻译引擎:云服务 API(SiliconFlow、DeepSeek 等)、本地部署 (Ollama、Sakura)、自定义 OpenAI 兼容服务
    ● 图像修复与填充:纯色填充和 LAMA 智能修复,实现无痕文字消除
    ● 高度可定制文本渲染:支持字体管理、字号控制、排版方向、样式微调等
    ● 精细编辑模式:所见即所得编辑,支持单气泡独立调整和样式应用
    ● 会话管理:自动存档、保存 / 加载功能,支持长期项目中断恢复
    ● 可扩展插件系统:支持开发者编写 Python 插件扩展核心功能
    ● 多格式输出:支持 PNG、ZIP、PDF、CBZ 格式下载
    ● 高质量翻译模式:多步骤流程结合上下文信息提升翻译连贯性

    #Image #AI #Tool #GitHub
  2. Video Summary - 智能视频总结系统

    https://github.com/Lewis456/video_summary

    一个基于 FastAPI 框架开发的前后端分离的智能视频总结系统,支持用户注册登录、视频上传、自动语音转写和 AI 文本总结等完整功能。

    用户可以上传多种视频格式 (mp4、mov、avi、mkv、webm),系统自动转换为音频,通过阿里云语音识别服务进行转写,再利用通义千问大模型生成结构化的学习笔记,最后支持 Markdown 格式导出。

    #AI #Video #Tool #GitHub GitHub - Lewis456/video_summary: 构建一套智能视频总结系统,实现视频上传后自动完成视频转音频、音频转写文本,并基于大模型输出结构化学习笔记,提升视频内容的获取与整理效率。
  3. 一觉醒来发生了什么 11 月 23

    2025 年 11 月 23 日
    🌍 资讯快读
    1、中美两军举行海上军事安全磋商机制工作小组会议和年度会晤
    https://www.jiemian.com/article/13669446.html
    2、特斯拉因致命车祸在美被起诉,车门把手故障被指阻碍救援
    https://www.jiemian.com/article/13669126.html
    3、第十五届全国运动会在深圳闭幕
    https://www.jiemian.com/article/13669095.html
    4、中方就高市错误言行致函古特雷斯,向联合国全体会员国阐明立场
    https://www.jiemian.com/article/13669156.html

    👬 即刻镇小报
    1、搞了个牛皮东西,Nano Banana Pro 帮你生成任意位置的打卡照
    https://m.okjike.com/originalPosts/692153762cfb41ac395ac903
    2、真正热爱创造的人,必然热爱生活本身
    https://m.okjike.com/originalPosts/6921364a2cfb41ac39583321
    3、作为一个中登,上能接受老登的固执,下能接受小登的愚蠢。这就是五谷丰登
    https://m.okjike.com/originalPosts/692028d43ea7571a787ef5eb
    4、婚礼的本质是 cosplay 有钱人
    https://m.okjike.com/originalPosts/691f12143ea7571a786771de

    今日即刻镇小报内容来自 @歸藏 @Szhans @Mustang_Liu @- 女王大人 - 的 BGM ,感谢以上即友的创作与分享。
  4. 网信办就《大型网络平台个人信息保护规定》征求意见,为期一个月。
    个人请求转移其个资到其他平台,如符合《网络安全管理条例》“具备技术可行性”等要求,平台应在30个工作日内以通用机读格式完成转移、告知结果;若请求数量多、操作复杂,可以延长到60个工作日。
    中央网信办
  5. 网络路由介绍科普 - BGP / AS

    https://how-did-i-get-here.net/

    网站文章展示了你的互联网数据包到达其服务器的追踪路由(traceroute),尽管它实际上是从服务器到你 IP 的反向追踪路由,解释了互联网的底层协议、网络结构及历史和运作机制 —— 数据包是如何通过 AS 和 BGP 在不同网络系统之间路由传输的。

    作者开发了 ktr 来生成和流式传输一个个性化的追踪路由,详细说明你的互联网数据包的互联网旅程。
    追踪路由通过发送具有递增“生存时间”(TTL)字段的 ICMP 数据包,揭示了数据包遍历的每个路由器(每一跳)。
    互联网是由公司拥有的“自治系统”(ASes)组成的网络,BGP 定义了它们如何连接和路由流量。

    #Network #Doc
  6. Eget - GitHub Release 二进制文件下载获取

    https://github.com/zyedidia/eget

    Eget 是一个命令行工具,用于从 GitHub Release 页面自动下载和提取预构建的二进制文件。

    通过智能检测机制识别适合当前系统的可执行文件,支持多种压缩格式和 SHA-256 校验,可配置化程度高,是安装 Go、Rust 等语言开发的单二进制 CLI 工具的最佳方式。

    #GitHub #Tool #Golang #Shell GitHub - zyedidia/eget: Easily install prebuilt binaries from GitHub.
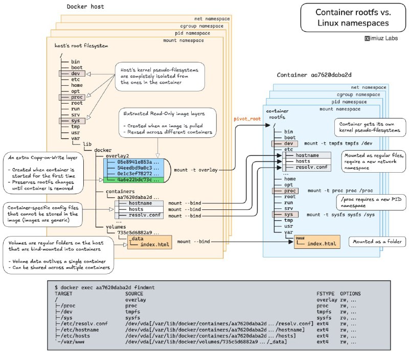
  7. iximiuz Labs - Linux / 容器 / K8s 网络实操题

    https://labs.iximiuz.com/challenges

    iximiuz Labs 推出的在线实操题目,每道题都配有互动检测、清晰图解和理论参考,可以看作 DevOps 领域的 LeetCode。

    利用 Linux 命名空间,在不改动容器的前提下,访问应用内部调试接口。
    在多个 Docker 容器间共享 PID、IPC 和网络命名空间,掌握 Kubernetes Pod 架构和容器调试的核心技术。
    容器生命周期管理:创建、启动、暂停、恢复、停止及删除,全面理解容器操作流程。
    使用 cgroup freezer 机制暂停与恢复 Linux 进程,实战资源管理。
    通过 UNIX 信号控制容器化应用行为,触发内存使用报告。
    自动重启失败应用,提高容器稳定性。
    清理无用 Docker 卷,释放磁盘空间,优化资源使用。
    理解命名卷与匿名卷的区别,避免数据库容器升级时数据丢失。
    利用卷实现数据持久化,支持应用容器平滑升级。

    #DevOps #Linux #K8s #Docker #Network #GitHub #URL
  8. 中央网信办就《网络安全标识管理办法》征求意见至12月6日,拟对消费类网联摄像头实施标识评级。
    基础级(1星):满足国标基本安全要求,如不存在弱口令或通用默认口令、建立漏洞管理机制并动态修复漏洞、保持软件更新等;
    增强级(2星):网络安全能力达到国内先进水平;
    领先级(3星):网络安全能力达到国际先进水平,同时还应通过渗透性测试方法,检测抵御高级别网络攻击的能力。
    备案机构为中国电子技术标准化研究院。
    1、2星结果可以厂商自评。3星结果需由第三方机构渗透测试后作出。
    中央网信办
  9. 一觉醒来发生了什么 11 月 22

    2025 年 11 月 22 日
    🌍 资讯快读
    1、储蓄国债(电子式)纳入个人养老金产品范围
    https://www.jiemian.com/article/13667587.html
    2、OpenAI 宣布与富士康达成合作
    https://www.jiemian.com/article/13663661.html
    3、全球贸易进入“自动驾驶”时代!阿里国际站推出 AI Mode
    https://www.pingwest.com/w/309263
    4、小鹏第 100 万台下线暨首批 X9 超级增程车主交付,开启“一车双能”新纪元
    https://www.pingwest.com/w/309261

    👬 即刻镇小报
    1、作为一贯看好美团的人,我感觉美团这次,可能真的危险了
    https://m.okjike.com/originalPosts/69203dd8e89d61e89b849142
    2、2005 年,我在青岛工作,那一年发生了反日大游行
    https://m.okjike.com/originalPosts/691f22801ed9b53c780e8da7
    3、霜叶红于二月花
    https://m.okjike.com/originalPosts/691f027d3ea7571a78660fbf
    4、你是在通过「学习」来逃避「创造」吗
    https://m.okjike.com/originalPosts/691e58a27af39d0575f5056d

    今日即刻镇小报内容来自 @于冬琪 @小马宋 @宿海. @李继刚 ,感谢以上即友的创作与分享。
  10. 日本首相高市早苗 21 日表示,此前与习近平确认的全面推进“战略互惠关系”并构筑“建设性、稳定的关系”这一日中关系大方向没有改变。
    有关其涉台言论,她表示,“何种事态属于‘存立危机事态’,将由政府根据实际发生的事态的具体情况,综合所有信息作出判断。这样的说明,自‘和平安全法制’成立时的安倍首相以来,政府已多次重申。我本人也一再作出同样的答辩,政府的立场是一贯的。”
    中国外交部发言人毛宁当天表示,日方若真心想发展中日战略互惠关系,构建契合新时代要求的建设性、稳定的中日关系,就应该恪守中日四个政治文件精神和所作政治承诺,立即收回错误言论,切实把对华承诺体现在实际行动上。
    此外,原定于 11 至 12 月在中国各地举行的日本艺人或体育选手等参与的多项活动,近日相继宣布取消或延期。
    NHK共同社外交部
OKHK