Skip to main content

Search: #Network

Thinking...
❤️ PM:https://t.me/iokhk?direct
  1. ntopng - 网络流量监控工具(ntop 的现代改进版)

    https://github.com/ntop/ntopng

    ntopng 是一个网络流量监控工具,相较原始 ntop 优化了性能,改进了一些功能。

    实时网络流量监控和分析
    基于 Web UI 的交互式流量可视化
    支持 sFlow、NetFlow、IPFIX 等多种流量协议
    SNMP 监控能力
    eBPF 数据包处理技术
    安全威胁检测和分析
    支持 Docker 和 Kubernetes 部署
    聚合流量告警过滤功能

    #Network #Tool #GitHub #DevOps GitHub - ntop/ntopng: Web-based Traffic and Security Network Traffic Monitoring
  2. InterceptSuite/ProxyBridge - 将 Windows/macOS 的 TCP/UDP 流量重定向到 HTTP/SOCKS5 代理

    https://github.com/InterceptSuite/ProxyBridge

    ProxyBridge 是一个轻量级的开源代理客户端,为 Windows 和 macOS 提供透明代理路由功能。

    它能将特定进程的 TCP 和 UDP 流量重定向到 SOCKS5 或 HTTP 代理,支持基于应用程序的流量路由、阻止或允许,是 Proxifier 的替代方案。

    跨平台支持(Windows 和 macOS)
    双界面设计(GUI 和 CLI)
    基于进程的流量控制(路由、阻止、允许)
    支持多种代理协议(SOCKS5 和 HTTP)
    系统级数据包拦截(内核 / 网络扩展级别)
    TCP 和 UDP 协议支持
    流量阻止功能
    灵活的规则配置(支持 IP、端口、协议、主机名等)
    规则导入 / 导出功能

    #Network #Tool #GitHub GitHub - InterceptSuite/ProxyBridge: Proxifier Alternative to redirect any Windows/MacOS/Linux TCP and UDP traffic to HTTP/Socks5…
  3. Domainstack - 开源域名信息获取分析工具

    https://github.com/jakejarvis/domainstack.io

    开源域名分析工具,输入域名就能快速了解一个域名的相关信息。

    自动抓取 WHOIS 和 RDAP 数据、DNS 记录、SSL 证书、HTTP 头信息、托管详情、地理位置和 SEO 。
    提取网页标题、元标签、社交媒体预览图、robots.txt 规则
    自动生成网站截图和提取网站图标
    所有数据都缓存在数据库中,查询速度很快。

    #Network #Tool #GitHub GitHub - jakejarvis/domainstack.io: 🧰 All-in-one domain name intelligence as a service
  4. Domain-Admin - 轻量级域名 SSL 证书监控方案 | 自动续签

    https://github.com/dromara/domain-admin

    Domain Admin 是一个基于 Python + Vue3.js 技术栈的开源域名和 SSL 证书监测平台。

    域名、SSL 证书和托管证书文件的过期监控及到期提醒
    支持单域名、多域名、泛域名、IP 证书和自签名证书
    单一 / 多主机 / 动态主机部署方案
    多通知渠道:邮件、Webhook、企业微信、钉钉、飞书
    Let's Encrypt SSL 证书免费申请和自动续期功能
    多语言支持:中文和英文
    网页版和移动端版本

    #Tool #DevOps #Network #GitHub
  5. 网络路由介绍科普 - BGP / AS

    https://how-did-i-get-here.net/

    网站文章展示了你的互联网数据包到达其服务器的追踪路由(traceroute),尽管它实际上是从服务器到你 IP 的反向追踪路由,解释了互联网的底层协议、网络结构及历史和运作机制 —— 数据包是如何通过 AS 和 BGP 在不同网络系统之间路由传输的。

    作者开发了 ktr 来生成和流式传输一个个性化的追踪路由,详细说明你的互联网数据包的互联网旅程。
    追踪路由通过发送具有递增“生存时间”(TTL)字段的 ICMP 数据包,揭示了数据包遍历的每个路由器(每一跳)。
    互联网是由公司拥有的“自治系统”(ASes)组成的网络,BGP 定义了它们如何连接和路由流量。

    #Network #Doc
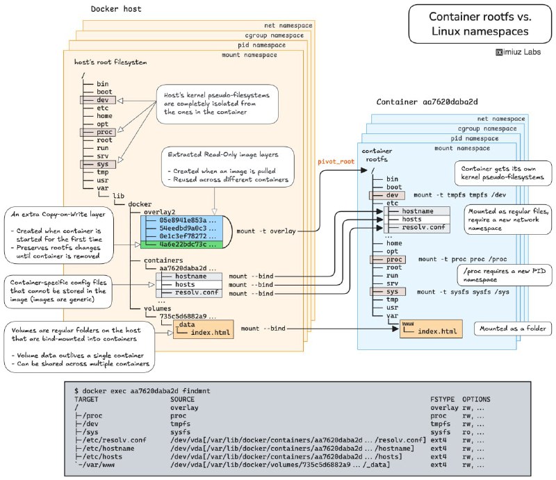
  6. iximiuz Labs - Linux / 容器 / K8s 网络实操题

    https://labs.iximiuz.com/challenges

    iximiuz Labs 推出的在线实操题目,每道题都配有互动检测、清晰图解和理论参考,可以看作 DevOps 领域的 LeetCode。

    利用 Linux 命名空间,在不改动容器的前提下,访问应用内部调试接口。
    在多个 Docker 容器间共享 PID、IPC 和网络命名空间,掌握 Kubernetes Pod 架构和容器调试的核心技术。
    容器生命周期管理:创建、启动、暂停、恢复、停止及删除,全面理解容器操作流程。
    使用 cgroup freezer 机制暂停与恢复 Linux 进程,实战资源管理。
    通过 UNIX 信号控制容器化应用行为,触发内存使用报告。
    自动重启失败应用,提高容器稳定性。
    清理无用 Docker 卷,释放磁盘空间,优化资源使用。
    理解命名卷与匿名卷的区别,避免数据库容器升级时数据丢失。
    利用卷实现数据持久化,支持应用容器平滑升级。

    #DevOps #Linux #K8s #Docker #Network #GitHub #URL
OKHK