随机碎片 / 资讯文档 / 网站工具 / GitHub 项目 / Bing 壁纸
#Bing_Wallpaper

大自然的秘密代码

马达加斯加菊石化石 (© ThomasLENNE/Shutterstock)

4K | 1080P
网信办就《大型网络平台个人信息保护规定》征求意见,为期一个月。
个人请求转移其个资到其他平台,如符合《网络安全管理条例》“具备技术可行性”等要求,平台应在30个工作日内以通用机读格式完成转移、告知结果;若请求数量多、操作复杂,可以延长到60个工作日。
中央网信办
网络路由介绍科普 - BGP / AS

https://how-did-i-get-here.net/

网站文章展示了你的互联网数据包到达其服务器的追踪路由(traceroute),尽管它实际上是从服务器到你 IP 的反向追踪路由,解释了互联网的底层协议、网络结构及历史和运作机制 —— 数据包是如何通过 AS 和 BGP 在不同网络系统之间路由传输的。

作者开发了 ktr 来生成和流式传输一个个性化的追踪路由,详细说明你的互联网数据包的互联网旅程。
追踪路由通过发送具有递增“生存时间”(TTL)字段的 ICMP 数据包,揭示了数据包遍历的每个路由器(每一跳)。
互联网是由公司拥有的“自治系统”(ASes)组成的网络,BGP 定义了它们如何连接和路由流量。

#Network #Doc
Eget - GitHub Release 二进制文件下载获取

https://github.com/zyedidia/eget

Eget 是一个命令行工具,用于从 GitHub Release 页面自动下载和提取预构建的二进制文件。

通过智能检测机制识别适合当前系统的可执行文件,支持多种压缩格式和 SHA-256 校验,可配置化程度高,是安装 Go、Rust 等语言开发的单二进制 CLI 工具的最佳方式。

#GitHub #Tool #Golang #Shell GitHub - zyedidia/eget: Easily install prebuilt binaries from GitHub.
【深度解读Cloudflare故障,怎么出问题的老是你?【让编程再次伟大#49】-哔哩哔哩】 https://www.bilibili.com/video/av115586310870262
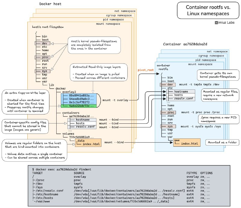
iximiuz Labs - Linux / 容器 / K8s 网络实操题

https://labs.iximiuz.com/challenges

iximiuz Labs 推出的在线实操题目,每道题都配有互动检测、清晰图解和理论参考,可以看作 DevOps 领域的 LeetCode。

利用 Linux 命名空间,在不改动容器的前提下,访问应用内部调试接口。
在多个 Docker 容器间共享 PID、IPC 和网络命名空间,掌握 Kubernetes Pod 架构和容器调试的核心技术。
容器生命周期管理:创建、启动、暂停、恢复、停止及删除,全面理解容器操作流程。
使用 cgroup freezer 机制暂停与恢复 Linux 进程,实战资源管理。
通过 UNIX 信号控制容器化应用行为,触发内存使用报告。
自动重启失败应用,提高容器稳定性。
清理无用 Docker 卷,释放磁盘空间,优化资源使用。
理解命名卷与匿名卷的区别,避免数据库容器升级时数据丢失。
利用卷实现数据持久化,支持应用容器平滑升级。

#DevOps #Linux #K8s #Docker #Network #GitHub #URL
中央网信办就《网络安全标识管理办法》征求意见至12月6日,拟对消费类网联摄像头实施标识评级。
基础级(1星):满足国标基本安全要求,如不存在弱口令或通用默认口令、建立漏洞管理机制并动态修复漏洞、保持软件更新等;
增强级(2星):网络安全能力达到国内先进水平;
领先级(3星):网络安全能力达到国际先进水平,同时还应通过渗透性测试方法,检测抵御高级别网络攻击的能力。
备案机构为中国电子技术标准化研究院。
1、2星结果可以厂商自评。3星结果需由第三方机构渗透测试后作出。
中央网信办
一觉醒来发生了什么 11 月 22

2025 年 11 月 22 日
🌍 资讯快读
1、储蓄国债(电子式)纳入个人养老金产品范围
https://www.jiemian.com/article/13667587.html
2、OpenAI 宣布与富士康达成合作
https://www.jiemian.com/article/13663661.html
3、全球贸易进入“自动驾驶”时代!阿里国际站推出 AI Mode
https://www.pingwest.com/w/309263
4、小鹏第 100 万台下线暨首批 X9 超级增程车主交付,开启“一车双能”新纪元
https://www.pingwest.com/w/309261

👬 即刻镇小报
1、作为一贯看好美团的人,我感觉美团这次,可能真的危险了
https://m.okjike.com/originalPosts/69203dd8e89d61e89b849142
2、2005 年,我在青岛工作,那一年发生了反日大游行
https://m.okjike.com/originalPosts/691f22801ed9b53c780e8da7
3、霜叶红于二月花
https://m.okjike.com/originalPosts/691f027d3ea7571a78660fbf
4、你是在通过「学习」来逃避「创造」吗
https://m.okjike.com/originalPosts/691e58a27af39d0575f5056d

今日即刻镇小报内容来自 @于冬琪 @小马宋 @宿海. @李继刚 ,感谢以上即友的创作与分享。
日本首相高市早苗 21 日表示,此前与习近平确认的全面推进“战略互惠关系”并构筑“建设性、稳定的关系”这一日中关系大方向没有改变。
有关其涉台言论,她表示,“何种事态属于‘存立危机事态’,将由政府根据实际发生的事态的具体情况,综合所有信息作出判断。这样的说明,自‘和平安全法制’成立时的安倍首相以来,政府已多次重申。我本人也一再作出同样的答辩,政府的立场是一贯的。”
中国外交部发言人毛宁当天表示,日方若真心想发展中日战略互惠关系,构建契合新时代要求的建设性、稳定的中日关系,就应该恪守中日四个政治文件精神和所作政治承诺,立即收回错误言论,切实把对华承诺体现在实际行动上。
此外,原定于 11 至 12 月在中国各地举行的日本艺人或体育选手等参与的多项活动,近日相继宣布取消或延期。
NHK共同社外交部
Android URL 链接清理 APP

● Tarnhelm

https://github.com/lz233/Tarnhelm

清理和优化分享链接,支持诸如 京东 /B 站 / 小红书 / 知乎 /YouTube/𝕏 等平台的分享链接,可自选导入需要的规则,也可自定义规则。

● URLCheck

https://github.com/TrianguloY/URLCheck

URLCheck 以浏览器形式来处理 URL 链接,可移除追踪、关联链接和不必要元素等

#Tool #GitHub #Android GitHub - lz233/Tarnhelm: The magic to clean sharing links up.
Back to Top
OKHK