Skip to main content

OKHK 👀

Thinking ❤️
  1. 一觉醒来发生了什么 11 月 24

    2025 年 11 月 24 日
    🌍 资讯快读
    1、我国建成全球规模最大生态环境监测网络
    https://www.jiemian.com/article/13670895.html
    2、钟睒睒捐赠 1 亿元教育基金
    https://www.jiemian.com/article/13670990.html
    3、网传小米汽车工厂内电池产线起火,小米官方澄清
    https://www.jiemian.com/article/13670264.html
    4、英国确认将于 2027 年主办 G20 峰会
    https://www.jiemian.com/article/13670770.html
    5、郑州辟谣网传“小乔地铁站附近车祸致 8 人死亡”
    https://www.jiemian.com/article/13670542.html

    👬 即刻镇小报
    1、四份文件,驱动个人成长
    https://m.okjike.com/originalPosts/6921e2909d9a1b18d51652f7
    2、如何突破人生的第一个 100 万
    https://m.okjike.com/originalPosts/69212b243ea7571a7894744b
    3、最近发现职场好像有一个新的奇怪现象
    https://m.okjike.com/originalPosts/69212a3bd2a05a2dd0d9d52b
    4、做了个 Nano Banana Pro 提示词聚合网站
    https://m.okjike.com/originalPosts/6920a4711ed9b53c782ef52b

    今日即刻镇小报内容来自 @ChatV @Yangyi. @HandsoMeng @不孤独的二向箔 ,感谢以上即友的创作与分享。
  2. 《红黑树忘记浇水了会不会枯萎》
    《指针在内存里动的太快了断掉怎么办》
    《线程在 sleep 的时候失眠怎么办》
    《二叉树的父母节点不合离婚了怎么办》
    《队列里要是有人插队怎么办》
    《指针在内存里生锈了怎么办》
    《叶子节点被切叶虫吃了还能不能回来》
    《子类不想继承父类要独自一个人闯荡该怎么办》
    《Python 被 bug 卡住了,怎么把这个虫子从蟒蛇嘴里拿出来》
    《男朋友说自己 new 的对象太多了,该如何取证他脚踏 n 只船》
    《创建链表的时候身边没有链子怎么办》
    《Windows is frozen. Can I pour some hot water on my PC》
    《大模型有幻觉了要不要送医院》
    《C 语言用指针太危险了一不小心扎手上了怎么办》
  3. Saber-Translator - AI 漫画 / 图像翻译与编辑工具

    https://github.com/MashiroSaber03/Saber-Translator

    Saber-Translator 是一款专业的 AI 漫画 / 图像翻译与编辑工具,提供一站式的翻译解决方案。智能检测漫画中的对话气泡,精准识别日文文本,并快速翻译成流畅自然的中文。

    ● 多格式文件处理:支持常见图像格式和 PDF 漫画文件,提供便捷拖拽上传
    ● 智能文本检测与编辑:自训练 YOLOv5 模型自动检测对话气泡,支持手动标注、调整和删除
    ● 多引擎 OCR 支持:MangaOCR(日文优化)、PaddleOCR、百度 OCR、AI 视觉 OCR 等多种选择
    ● 丰富翻译引擎:云服务 API(SiliconFlow、DeepSeek 等)、本地部署 (Ollama、Sakura)、自定义 OpenAI 兼容服务
    ● 图像修复与填充:纯色填充和 LAMA 智能修复,实现无痕文字消除
    ● 高度可定制文本渲染:支持字体管理、字号控制、排版方向、样式微调等
    ● 精细编辑模式:所见即所得编辑,支持单气泡独立调整和样式应用
    ● 会话管理:自动存档、保存 / 加载功能,支持长期项目中断恢复
    ● 可扩展插件系统:支持开发者编写 Python 插件扩展核心功能
    ● 多格式输出:支持 PNG、ZIP、PDF、CBZ 格式下载
    ● 高质量翻译模式:多步骤流程结合上下文信息提升翻译连贯性

    #Image #AI #Tool #GitHub
  4. Video Summary - 智能视频总结系统

    https://github.com/Lewis456/video_summary

    一个基于 FastAPI 框架开发的前后端分离的智能视频总结系统,支持用户注册登录、视频上传、自动语音转写和 AI 文本总结等完整功能。

    用户可以上传多种视频格式 (mp4、mov、avi、mkv、webm),系统自动转换为音频,通过阿里云语音识别服务进行转写,再利用通义千问大模型生成结构化的学习笔记,最后支持 Markdown 格式导出。

    #AI #Video #Tool #GitHub GitHub - Lewis456/video_summary: 构建一套智能视频总结系统,实现视频上传后自动完成视频转音频、音频转写文本,并基于大模型输出结构化学习笔记,提升视频内容的获取与整理效率。
  5. 一觉醒来发生了什么 11 月 23

    2025 年 11 月 23 日
    🌍 资讯快读
    1、中美两军举行海上军事安全磋商机制工作小组会议和年度会晤
    https://www.jiemian.com/article/13669446.html
    2、特斯拉因致命车祸在美被起诉,车门把手故障被指阻碍救援
    https://www.jiemian.com/article/13669126.html
    3、第十五届全国运动会在深圳闭幕
    https://www.jiemian.com/article/13669095.html
    4、中方就高市错误言行致函古特雷斯,向联合国全体会员国阐明立场
    https://www.jiemian.com/article/13669156.html

    👬 即刻镇小报
    1、搞了个牛皮东西,Nano Banana Pro 帮你生成任意位置的打卡照
    https://m.okjike.com/originalPosts/692153762cfb41ac395ac903
    2、真正热爱创造的人,必然热爱生活本身
    https://m.okjike.com/originalPosts/6921364a2cfb41ac39583321
    3、作为一个中登,上能接受老登的固执,下能接受小登的愚蠢。这就是五谷丰登
    https://m.okjike.com/originalPosts/692028d43ea7571a787ef5eb
    4、婚礼的本质是 cosplay 有钱人
    https://m.okjike.com/originalPosts/691f12143ea7571a786771de

    今日即刻镇小报内容来自 @歸藏 @Szhans @Mustang_Liu @- 女王大人 - 的 BGM ,感谢以上即友的创作与分享。
  6. 网信办就《大型网络平台个人信息保护规定》征求意见,为期一个月。
    个人请求转移其个资到其他平台,如符合《网络安全管理条例》“具备技术可行性”等要求,平台应在30个工作日内以通用机读格式完成转移、告知结果;若请求数量多、操作复杂,可以延长到60个工作日。
    中央网信办
  7. 网络路由介绍科普 - BGP / AS

    https://how-did-i-get-here.net/

    网站文章展示了你的互联网数据包到达其服务器的追踪路由(traceroute),尽管它实际上是从服务器到你 IP 的反向追踪路由,解释了互联网的底层协议、网络结构及历史和运作机制 —— 数据包是如何通过 AS 和 BGP 在不同网络系统之间路由传输的。

    作者开发了 ktr 来生成和流式传输一个个性化的追踪路由,详细说明你的互联网数据包的互联网旅程。
    追踪路由通过发送具有递增“生存时间”(TTL)字段的 ICMP 数据包,揭示了数据包遍历的每个路由器(每一跳)。
    互联网是由公司拥有的“自治系统”(ASes)组成的网络,BGP 定义了它们如何连接和路由流量。

    #Network #Doc
  8. Eget - GitHub Release 二进制文件下载获取

    https://github.com/zyedidia/eget

    Eget 是一个命令行工具,用于从 GitHub Release 页面自动下载和提取预构建的二进制文件。

    通过智能检测机制识别适合当前系统的可执行文件,支持多种压缩格式和 SHA-256 校验,可配置化程度高,是安装 Go、Rust 等语言开发的单二进制 CLI 工具的最佳方式。

    #GitHub #Tool #Golang #Shell GitHub - zyedidia/eget: Easily install prebuilt binaries from GitHub.
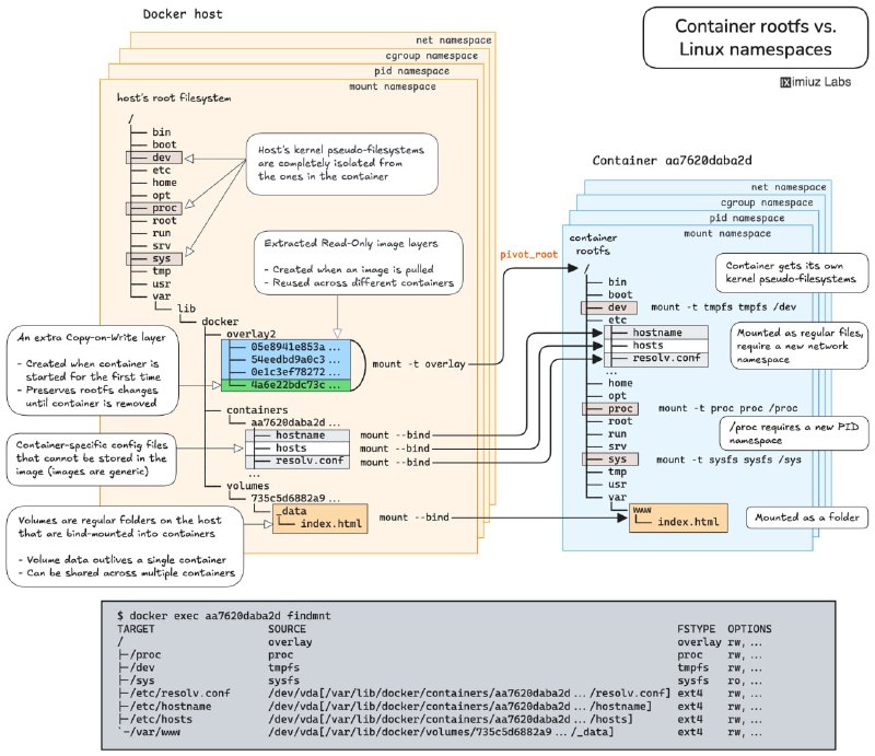
  9. iximiuz Labs - Linux / 容器 / K8s 网络实操题

    https://labs.iximiuz.com/challenges

    iximiuz Labs 推出的在线实操题目,每道题都配有互动检测、清晰图解和理论参考,可以看作 DevOps 领域的 LeetCode。

    利用 Linux 命名空间,在不改动容器的前提下,访问应用内部调试接口。
    在多个 Docker 容器间共享 PID、IPC 和网络命名空间,掌握 Kubernetes Pod 架构和容器调试的核心技术。
    容器生命周期管理:创建、启动、暂停、恢复、停止及删除,全面理解容器操作流程。
    使用 cgroup freezer 机制暂停与恢复 Linux 进程,实战资源管理。
    通过 UNIX 信号控制容器化应用行为,触发内存使用报告。
    自动重启失败应用,提高容器稳定性。
    清理无用 Docker 卷,释放磁盘空间,优化资源使用。
    理解命名卷与匿名卷的区别,避免数据库容器升级时数据丢失。
    利用卷实现数据持久化,支持应用容器平滑升级。

    #DevOps #Linux #K8s #Docker #Network #GitHub #URL
OKHK